Contribute to w392807287Design_pattern_of_python development by creating an account on GitHub. Instantly share code notes and snippets.

Github Acconeer Acconeer Python Exploration Acconeer Python Exploration Tool Deep Learning Processing Examples Open Source Projects
Python Design Patterns.

Builder design pattern python github. Clone via HTTPS Clone. Contribute to w392807287Design_pattern_of_python development by creating an account on GitHub. So the answer to your question is an emphatic yes.
Instantly share code notes and snippets. Builder Pattern in Python. All gists Back to GitHub Sign in Sign up Sign in Sign up message Instantly share code notes and snippets.
It is often more ergonomic and more. 24 Jan 2020 Builder Method is a Creation Design Pattern which aims to Separate the construction of a complex object from its representation so that the same construction process can create different representations It allows you to construct complex objects step by step. The Builder Pattern.
Here is an overview of several different design patterns and concepts in Python. There is no need to simulate a pattern that exists natively in a language. Created Mar 8 2017.
All gists Back to GitHub. This package captures that common code and makes it easy to use so that you dont have to write it yourself in all your projects. Contribute to faifpython-patterns development by creating an account on GitHub.
Lets prepare our programming skills for the post-COVID era. The Builder pattern simulates named optional parameters as found in Ada and Python. However many of the common design patterns have boilerplate code that is common throughout all implementations of the pattern.
Hey I have just reduced the price for all products. Full code example in Python with detailed comments and explanation. Creating complex objects with a complex representation many optional arguments for creating an object and.
You may also be interested in this popular thread. Check it out Design Patterns Builder Python. Sign in Sign up Instantly share code notes and snippets.
Python Design Patterns. A collection of design patternsidioms in Python. Builder is a.
What would you like to do. Example of builder design pattern in C. Similar types for constructor.
Why is there no Builder pattern in Python. For example see stdprocessCommand is a builder for Child a process. Builder is a creational design pattern which allows constructing complex objects step by step.
Instantly share code notes and snippets. Embed Embed this gist in your website. Star 0 Fork 0.
This pattern is often used where the builder object is useful in its own right rather than being just a builder. It is not a finished design that can be transformed into source code directly but it is template how to solve the problem. The builder pattern is a creational design pattern that solves one or more of the following problems.
The example takes and returns the builder by value. Share Copy sharable link for this gist. Software design patterns are general reusable solutions to problems which occur over and over again in object-oriented design enviroment.
Design patterns by nature cannot be directly translated into code as they are just a description of how to solve a particular problem. Builder pattern in Python. Instantly share code notes and snippets.
Star 0 Fork. Created Jan 26 2018. Wannaphong builderpy Forked from pazderabuilderpy.
We can classify them by purpose into creational abstract. Example of builder design pattern in Python. Hammer2900 builderpy Forked from pazderabuilder.
In these cases the T and TBuilder pattern of naming is not used. Does functional programming replace GoF design patterns. All gists Back to GitHub Sign in Sign up Sign in Sign up message Instantly share code notes and snippets.
Builder Method Python Design Patterns Last Updated. Example of builder design pattern in Python. Contribute to luizomfdesign-patterns-python development by creating an account on GitHub.

How To Update Jenkins Build Status In Github Tutorial Applitools
Github Timbertson Gup A Better Make Inspired By Djb S Redo
Python 1 Dictionary Txt At Master Yanglei Github Python 1 Github

Sharing Made Easy Coding Tech Company Logos Make It Simple

Uml Diagram For Flyweight Pattern In 2021 Diagram Gof Design Patterns Sequence Diagram

Bring Your Monorepo Down To Size With Sparse Checkout The Github Blog Integration Testing Quadratics Sparse
Facade Pattern Github Topics Github

Admaplace News Sports Community Finanacial And Entertainment Javascript Github Popularity Chart
Prototype Pattern Github Topics Github
Design Patterns Github Topics Github

Mermaid Markdownish Syntax For Generating Flowcharts Sequence Diagrams Class Diagrams Gantt Charts And Git Grap Class Diagram Sequence Diagram Gantt Chart

Gitlab Slack Application Gitlab
Design Pattern Github Topics Github

Which Git Workflow For My Project Nicoespeon Workflow Git Github
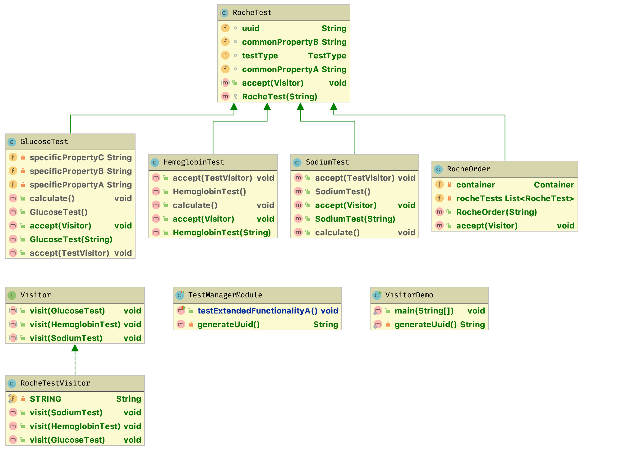
Visitor Pattern Github Topics Github

Cmput301f12t06 Classproject Class Diagram Diagram Class
Github Rommel Sunga Design Patterns For Humans Python Python Version Of Design Patterns For Humans Https Github Com Kamranahmedse Design Patterns For Humans

The Leading Graph And Dashboard Builder For Visualizing Time Series Metrics Linux Tool Design Data Visualization

Comments
Post a Comment